Para transformar un mapa de Minecraft Java a Minecraft Bedrock podemos seguir diferentes caminos. Algunos de ellos son más directos, otros un poco menos. Pero aquí van ¡Las mejores herramientas para convertir mundos de minecraft entre sus diferentes versiones!
Convertir un mundo de Java a Bedrock paso a paso.
¿Cómo convertir mundos de Minecraft entre versiones?
- ¿Para qué sirve transformar un mundo de Java a Bedrock?
- Cómo convertir mapas de Java a Bedrock
- 1. Convertir de Java a Bedrock usando un Editor de mapas
- 2. Convertidor de mundos Java a Bedrock ONLINE
- Cómo usar el Modo avanzado de Chunker
- 3. La super-secreta MCC ToolChest
- 4. JE2BE para Convertir mundos de Minecraft de Consola a PC.
- Convertir mundos de Minecraft de PS4, PS3, XBOX a PC
- Más ideas para trabajar en Minecraft
🔴 Lee ESTO Antes de Convertir tu Mapa entre Versiones
Tal como nos hacen saber en la web de Nodecraft (Proveedor de servicios de hosting muy bueno, por cierto), transformar/convertir mundos entre versiones de Minecraft trae algunas dificultades, y hay cosas que no podrás evitar perder o corromper.
While it is possible to convert your world from Java to Bedrock and from Bedrock to Java, it is not a perfect conversion. There are differences in how the game is coded on both platforms such as Java Edition having NBT data whereas Bedrock does not, Redstone working differently in the two versions, etc. With all of that in mind, be sure to create a backup of your world prior to starting this process.
Por eso, te recomendamos siempre trabajar con backups.
¿Para qué sirve transformar un mundo de Java a Bedrock?
Convertir un mundo de Java a Bedrock permite, en pocas palabras, integrar los mejores mods de construcción (como Axiom y WorldEdit) a nuestro flujo de trabajo.
Usando Axiom (es increíble, míralo si aún no lo has visto) podemos hacer locuras como stan616, Jeracraft, por nombrar a los más destacados en el habla inglesa (no conozco ningún hispanohablante que comparta cómo hacer cosas de este nivel).
Crear ciudades y construcciones masivas usando comandos que permiten crear pinceles personalizados, construir grandes masas de bloques, aplanar el suelo, erosionar o pintar con árboles, casas o cualquier tipo de estructuras al mundo. De esta manera, logras crear mapas como si estuvieras usando programas como blender (Unity, Roblox Studio, Unreal y demás).
Una vez hecho el tocho enorme de mapa, conviertes a Bedrock, y puedes publicar un mapa de aventuras o tu propio servidor de Minecraft con muchísimo menos esfuerzo.
Cómo convertir mapas de Java a Bedrock
Existen al menos 4 alternativas para convertir mundos de Java a Bedrock, y de Bedrock a Java. Estos programas no son oficiales de Microsoft Mojang; son herramientas construidas y mantenidas por la comunidad de desarrolladores open source en su mayoría.
Si buscas cómo pasar un mundo de Java a Bedrock y no sabes cómo comenzar, te recomiendo que lo hagas usando AmuletMC (justo aquí abajo puedes ver cómo).
Amulet es un editor de mundos de Minecraft que funciona de manera muy parecida a Roblox Studio, Unity, Unreal. En esta ocasión lo usaremos para convertir un mundo de Java a Bedrock y convertir un mundo de Bedrock a Java, gracias a que también cuenta con esta función.
No es complicado, y menos con esta super guía de cómo convertir mundos de minecraft entre versiones explicada paso a paso 😜.
Herramientas de edición de mundos de Minecraft

Combinar diferentes aplicaciones con Minecraft supone una optimización de nuestro trabajo y capacidades. (suena a difícil) Y requiere contar con un poquito de experiencia en informática. (tranquil@, que aunque no sepas nada, aquí iremos despacio y podrás hacerlo super bien).
Transformar mundos entre versiones de Minecraft (Java a Bedrock) y viceversa es una práctica conocida para mejorar el proceso de construcción de mapas de aventura y mapas grandes.
1. Convertir de Java a Bedrock usando un Editor de mapas
Los editores de mapa son programas que podemos utilizar para modificar los bloques, copiar, cortar y pegar secciones, y además de todo esto; convertir estructuras y mundos entre versiones de Minecraft.
Las estructuras están hechas de información. Por ejemplo, el suelo que ves aquí en la foto de abajo, tiene información para cada bloque, compuesta por una coordenada x y z, un id de bloque (“dirt” = bloque de tierra, “grass” = bloque de césped, etc) y algunos datos extra, que por ahora no abordaremos.
Si te interesa profundizar, exploramos temas un poquito más avanzados y complejos en la guía para desarrolladores de Minecraft sobre Entidades. Puedes abrirlo en otra pestaña y guardarlo para después 🙂
Usar AmuletMC para Convertir mundos de Java a Bedrock
Tal como nos cuentan en el Read The Docs oficial de Amulet, debemos seguir los siguientes pasos:
Paso 1
: Carga el mapa original, eligiendo entre el listado de mundos de Java, Bedrock o Education según corresponda.

Paso 2
: Abre la aplicación interna de Convertir -Convert-.
Podrás encontrarla a la izquierda en la interfaz (foto). Al darle click, verás las opciones para seleccionar el mundo-destino.
Paso 3
: Una vez tengas cargado el mundo-destino, dale al botón Convertir.
Verás una barra de carga y al finalizar, aparecerá un pop-up informándote que ha completado el proceso.
¡Listo!
Ya puedes abrir el mundo en la aplicación destino ✅
Asegúrate de que esté comprimido como .mcworld para poder abrirlo diréctamente con tu launcher de Minecraft.
Puedes ver cómo hacerlo tocando aquí 👈, o mirar este videotutorial 👇
2. Usar Chunker para convertir Mundos de Java a Bedrock
Chunker es una de las herramientas recomendadas en la documentación de Microsoft para desarrolladores de Minecraft Bedrock. Te permite transformar un mundo de Java a Bedrock Edition fácil.

NOTA: no puede ser utilizado para convertir a Minecraft Education; y tampoco conservará Entidades ni Inventarios de jugadores al pasar de versión.
Convertidor de mundos Java a Bedrock ONLINE (Chunker)
Abre chunker.app en cualquier navegador basado en Chrome.

Sube el mundo que quieras compartir en el File Manager (puedes transformarlo a .zip aquí mismo).
Encuentra los archivos en .minecraft (Java) y la carpeta worlds (Bedrock)
Encontrar los mapas guardados en tu PC
🔴 Bedrock en Games/com.mojang/minecraftWorlds
🔴 Java en %appdata%/.minecraft/worlds
Proceso completo para acceder: (ENG) Where are Minecraft Worlds saved on Windows PC? (thewindowsclub.com)
Por último:
: Guarda el mundo en tu ordenador y recuerda transformarlo en .mcworld si es una carpeta.
Cómo usar el Modo avanzado de Chunker
Chunker – Advanced Mode | Microsoft Learn 👈
Una vez estés familiarizado/a con la herramienta, te recomendamos mirar la documentación del modo avanzado, y explorar otras maneras de aplicar Chunker de manera eficaz.
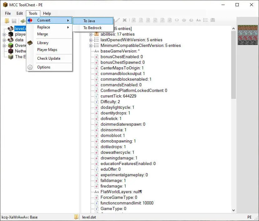
3. La super-secreta MCC ToolChest
Este programa para convertir mundos de Minecraft de Consola a PC y de Minecraft Java a Bedrock es poco poco conocido, pero no por ello menos bueno. Tiene algunas características similares a los visualizadores de Json que solemos utilizar en Java con NBTs.

La aplicación MCC ToolChest te permite convertir mundos de Java a Bedrock y viceversa.
¿Cómo usarla?
: Abre tu mundo en el menú File. Una vez lo tengas cargado, transforma a la versión que desees usando Tools – Convert – To Java / To Bedrock.
Definitivamente vale la pena probarla, ya que es super directa.
(te advierto de que no es super intuitiva ☠)
4. JE2BE para Convertir mundos de Minecraft de Consola a PC.
Esta aplicación no he llegado a utilizarla en todo su potencial, al ser jugador de PC; pero cuenta con las funcionalidades para hacer transformación/conversión no solo entre versión Java/Bedrock, sino también entre las versiones de XBox 360 y Ps3 a PC de Minecraft.

Hoy día, sigue siendo una de las pocas aplicaciones utilizables para realizar esta tarea. Pruébala si tienes posibilidad, y cuéntanos qué te ha parecido.
Convertir mundos de Minecraft de PS4, PS3, XBOX a PC
Abre JE2BE en tu navegador.
Selecciona lo que quieres hacer en el menú, y recibes un archivo del otro lado. ¡Simple!
Ten en cuenta que deberás analizar si la versión de la salida coincide con lo que necesitas. Es posible que este proyecto no esté del todo actualizado, pero no estamos 100% seguros.
¿Te gustaría fabricar algunas nuevas ideas?
¡Mira estos enlaces increíbles y continúa investigando!
Una lista casi infinita de herramientas y posibilidades con Minecraft:
https://www.realtimerendering.com/erich/minecraft/public/mineways/mineways.html#mcpe
Un servidor que utiliza MineWays para controlar qué sucede en el servidor, y ver el mapa en tiempo real.
https://mc.westeroscraft.com/
Un renderizador de mundo en alta resolución para diferentes versiones de Minecraft.
https://overviewer.org
Otro renderizador en 2D, con el que puedes hacer una captura de vista superior de tu mapa y subirlo a donde necesites.
https://unmined.net
Un portal Argentino con múltiples recursos y materiales para utilizar en el aula, incluídas lecciones y clases de Minecraft.
educar – Educ.ar
Lodestone Project – Un programa Open Source que promete resolver el diseño de mapas y addons de Minecraft Bedrock
Lodestone es un proyecto open-source para optimizar y modelar el proceso informático del desarrollo de mapas y addons, o mods de Minecraft. Hay muuuuuuuuuuuuuuuuuuuuuuuuuuuucho por hacer. Y son de los pocos que se están moviendo.
Te recomiendo darle un vistazo a su landing page y repositorio de GitHub para conocer de qué se trata, ¡la comunidad Open Source se mueve!.
Soy Juan Ignacio Lanosa y soy un apasionado de la Educación STEAM. Profe de programación, videojuegos, minecraftero y fundador de lab academia.
Te contaré cómo crear aulas innovadoras, clases memorables y trabajar con la tecnología educativa al máximo.

